This is a migrated thread and some comments may be shown as answers.

[Solved] Test Microsoft Ribbon

6 Answers 132 Views
General Discussions
This is a migrated thread and some comments may be shown as answers.
Andreas
Top achievements
Rank 1
Andreas asked on 03 Jul 2015, 02:10 PM

Hello everybody,

 

has anyone managed to find Ribbon elements using wpfApp.MainWindow.Find.ByName(....)?

I can find the ribbon element itself, bit sub elements like "RibbonApplicationMenuItem" or "RibbonButton" cannot be found by neither name nor type.

 

Any suggestion is welcome!

 

Greets

Andreas

6 Answers, 1 is accepted

Sort by
0
Ivaylo
Telerik team
answered on 08 Jul 2015, 08:30 AM
Hello,

When you find the ribbon you should be able to find the ribbon elements within it. This should be straight forward. In order to assist further we will need a sample application and the test you are using in order to take a look and investigate further.

Regards,
Ivaylo
Telerik
 
Quickly become an expert in Test Studio, check out our new training sessions!
Test Studio Trainings
 
0
Andreas
Top achievements
Rank 1
answered on 09 Jul 2015, 07:54 AM

Hello,

 I attached a demo project where my problems can be seen (hopefully :-))

 

Thanks in advance

0
Ivaylo
Telerik team
answered on 13 Jul 2015, 12:00 PM
Hеllo,

Thank you for providing the project. Will take a look and investigate further.

Will update this ticket accordingly.

Regards,
Ivaylo
Telerik
 
Quickly become an expert in Test Studio, check out our new training sessions!
Test Studio Trainings
 
0
Ivaylo
Telerik team
answered on 28 Jul 2015, 02:25 PM
Hello Andreas,

Please excuse me for the delayed reply.

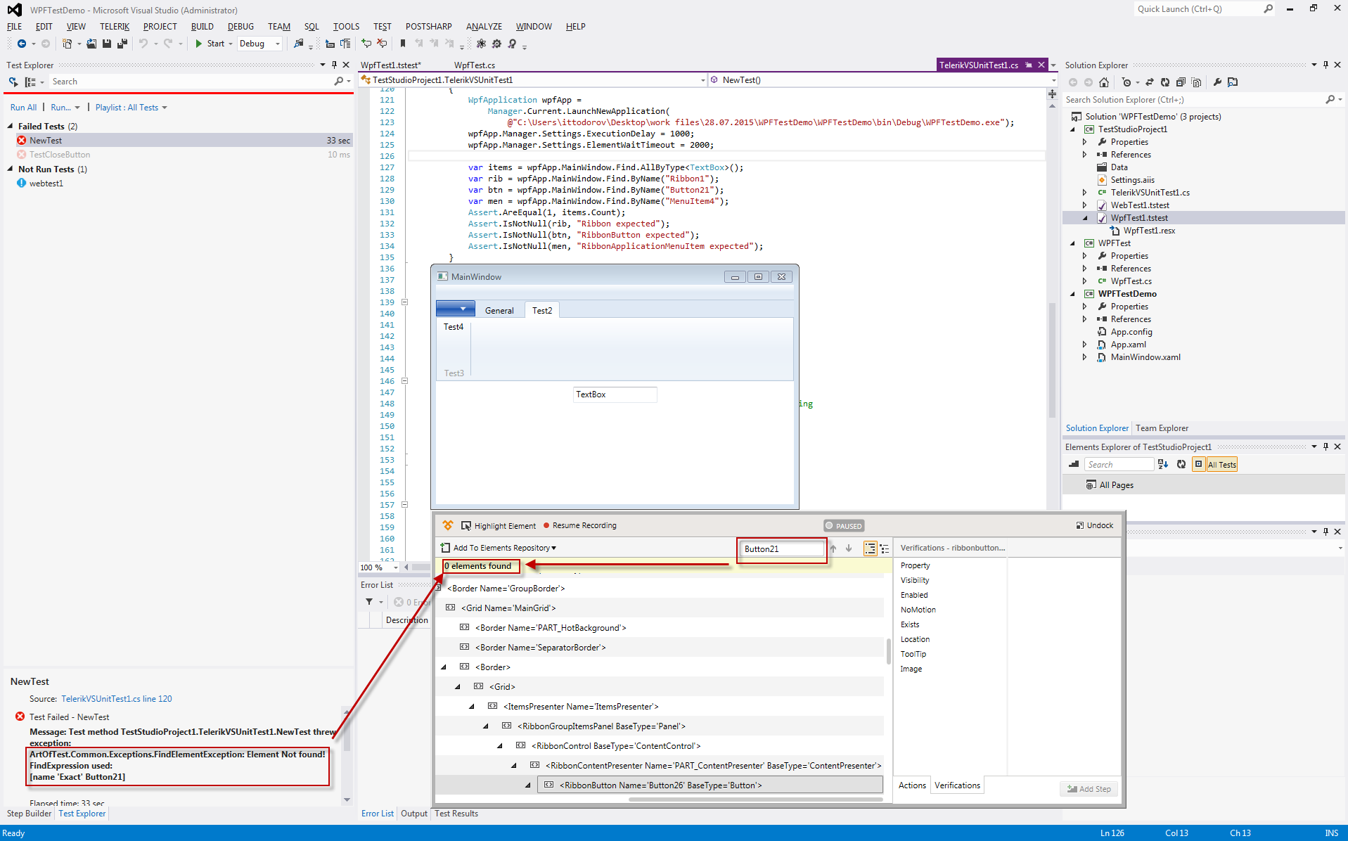
I have used the test you have provided and I have faced the error experienced, however this looks like an expected behavior, since when I run this in recording mode, there is no element with the name Button21 as you can see from the screenshot attached.

Regards,
Ivaylo
Telerik
 
Quickly become an expert in Test Studio, check out our new training sessions!
Test Studio Trainings
 
0
Andreas
Top achievements
Rank 1
answered on 29 Jul 2015, 06:47 AM

Hi Ivaylo,

I see, only currently visible elements can be found, so I have to change the current Tab!
Thank you. Is this WPF GUI inspector available for Visual Studio 2013? That would be a great improvement for me!

Greets
Andreas

0
Boyan Boev
Telerik team
answered on 03 Aug 2015, 06:22 AM
Hi Andreas,

This the Test Studio recorder which has a DOM explorer for WPF.

Here is a Google search for available WPF inspectors.

Hope that helps.

Regards,
Boyan Boev
Telerik
 
Quickly become an expert in Test Studio, check out our new training sessions!
Test Studio Trainings
 
Tags
General Discussions
Asked by
Andreas
Top achievements
Rank 1
Answers by
Ivaylo
Telerik team
Andreas
Top achievements
Rank 1
Boyan Boev
Telerik team
Share this question
or