1 Answer, 1 is accepted

Hello,
The SubReport item enables you to display reports within reports and serves as a container, similar to the report sections, growing in size depending on its children. Please refer to the following help articles demonstrating how to setup a sub-report:
Create Master-Detail Reports with SubReports
I have prepared a sample .trdp report to achieve master-detail report (CategoriesProductsSubreport.trdp) using a SubReport Item (ProductsReport.trdp). The master report contains table filled with Northwind.Categories table. The SubReport item shows the Northwind.Products records filtered by the respective CategoryID:
The report is achieved by using the following steps:
1. Start with a blank report:
2. Select the header/footer section and delete them by using the context menu:
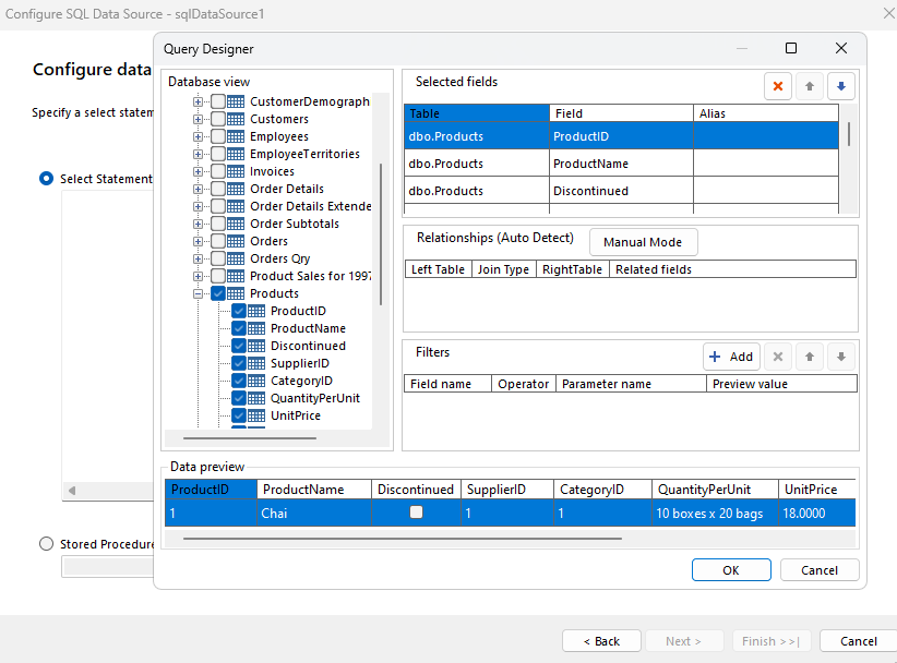
3. Select the Data tab and add a new SQL Data Source populated with the Northwind.Products table:
Default SQL query:
SELECT
[dbo].[Products].[ProductID],
[dbo].[Products].[ProductName],
[dbo].[Products].[Discontinued],
[dbo].[Products].[SupplierID],
[dbo].[Products].[CategoryID],
[dbo].[Products].[QuantityPerUnit],
[dbo].[Products].[UnitPrice],
[dbo].[Products].[UnitsInStock],
[dbo].[Products].[UnitsOnOrder],
[dbo].[Products].[ReorderLevel]
FROM [dbo].[Products]4. From the Data Explorer (on the right side), drag the ProductName and UnitPrice fields to the report's detailSection:
5. Preview the report to see that all Products are listed:
6. Add an integer report parameter ProductCategoryID which will be used for filtering the products:
7. Update the SELECT query of the added SQLDataSource and add a WHERE clause using a SQL parameter ( which is mapped to the previously created report parameter):
SELECT
[dbo].[Products].[ProductID],
[dbo].[Products].[ProductName],
[dbo].[Products].[Discontinued],
[dbo].[Products].[SupplierID],
[dbo].[Products].[CategoryID],
[dbo].[Products].[QuantityPerUnit],
[dbo].[Products].[UnitPrice],
[dbo].[Products].[UnitsInStock],
[dbo].[Products].[UnitsOnOrder],
[dbo].[Products].[ReorderLevel]
FROM [dbo].[Products]
WHERE [dbo].[Products].[CategoryID]=@sqlParamCategoryId8. Save the report (ProductsReport.trdp). This would be used as our sub-report
9. Create a new blank report (CategoriesProducts.trdp)
10. Add a new SQL Data Source filled with the Northwind.Categories table:
11. Select the report's detailSection and use the Table Wizard to add a table bound to the just added SQLDataSource:
12. Select the "Picture" header and change its text to "Products":
13. Select the data row >> the cell bound to the Picture field and add a SubReport item:
14. Right-click the SubReport item and select the report Source option:
15. Select the URL option and select the previously created ProductsReport.trdp:
16. Click the Edit Parameters button and link the SubReport parameter (ProductCategoryID) with the master report's CategoryID field:
17. Save the changes and preview the master report. You will see all categories listed with the respective products for each category:
I hope you find this information helpful. Please, let me know if there is anything else I can assist you with.
Regards,
Dess | Tech Support Engineer, Principal
Progress Telerik
Hi Dess can you give sample trdp file of sub report using Rest Api JSON SAMPLE data's and how its work on sub report Rest Api data's https://api.restful-api.dev/objects use this rest api
all users data / users1/users2 like this format and then how to display the system.object[]
Hi,
If you are seeing "system.object[]" in the report, it seems that the data displayed in the report item represents a collection. I would suggest you to have a look at the following KB article which is quite useful on this topic and provides two solutions:
How to Create a Report that Displays Hierarchical Nested Data
How to bind Sub Report to Main Report's Data
Databind to Collection Properties
Considering the provided JSON data, I tried the JsonDataSource and the Table wizard in a brand new report . Initially, the observed result:
You can delete the default report item for the data field and add a Panel with two text boxes that are bound to the respective nested data field, e.g.:
I believe that you will find this helpful.