Hi support team.
I go back to you on this subject because I have a problem as below:
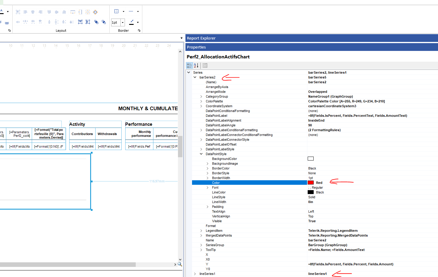
I'm using Telerik Report Designer Standalone for making my report template.
In fact, I have 2 series: 1 barserie and 1 lineserie. In Line serie, I can make any style of DataPointLabel without any problem. However in bar serie, I want to change the color of DataPointLabel as below but it doesn't take in affect, please help me to resolve it
Hi team, please help to check this error
Telerik.Reporting.Serialization.SerializerExcepion
HResult=0x80131500
Message=The XML serializer cannot resolve type with name: System.ComponentModel.ISite
Source=Telerik.Reporting
StackTrace:
at Telerik.Reporting.Serialization.ObjectReader.ReadValue(Object obj, PropertyDescriptor prop)
at Telerik.Reporting.Serialization.ObjectReader.ReadAttributes(Object obj, PropertyDescriptorCollection props)
at Telerik.Reporting.Serialization.ObjectReader.ReadProperties(Object obj)
at Telerik.Reporting.Serialization.ObjectReader.ReadObject(Type type)
at Telerik.Reporting.Serialization.ObjectReader.ReadXmlElement(String name)
at Telerik.Reporting.Serialization.ObjectReader.ReadCollection(Object collection)
at Telerik.Reporting.Serialization.ObjectReader.ReadProperties(Object obj)
at Telerik.Reporting.Serialization.ObjectReader.ReadObject(Type type)
at Telerik.Reporting.Serialization.ObjectReader.ReadXmlElement(String name)
at Telerik.Reporting.Serialization.ObjectReader.Deserialize(IResourceHandler handler)
at Telerik.Reporting.JsonSerialization.JsonSerializer.Deserialize(String value)
at Telerik.Reporting.JsonSerialization.JsonSerializer.Deserialize(StreamReader reader)
at Telerik.Reporting.JsonSerialization.JsonSerializer.Deserialize(Stream stream)
at Telerik.Reporting.JsonSerialization.ReportJsonSerializer.Deserialize(Stream stream)
at MOS.ReportWriter.Web.Core.TelerikExtensions.ReportHelper.LoadReportFromDataWithDatasources(String reportData, List`1 webServiceDataSources) in C:\working\sourcecode\hrs-report\MOS.ReportWriter.Web\Core\TelerikExtensions\ReportHelper.cs:line 110
This exception was originally thrown at this call stack:
[External Code]
Inner Exception 1:
InvalidCastException: Invalid cast from 'System.String' to 'System.ComponentModel.ISite'.
When i trying to modify the WebServiceDatasource in the report document with code below
public static Telerik.Reporting.Report LoadReportFromDataWithDatasources(string reportData, List<CustomeWebServiceDataSource> webServiceDataSources)
{
try
{
using MemoryStream stream = new(Convert.FromBase64String(reportData));
var reportPackager = new ReportPackager();
Telerik.Reporting.Report reportDocument = (Telerik.Reporting.Report)reportPackager.UnpackageDocument(stream);
// Filter only WebServiceDataSources
var originalDataSources = reportDocument.GetDataSources();
var webServiceSources = originalDataSources.OfType<WebServiceDataSource>().ToList();
// Match and update existing WebServiceDataSources
var matchedDataSources = webServiceSources
.Where(ws => webServiceDataSources.Any(x => x.ServiceUrl == ws.ServiceUrl))
.ToList();
var unmatchedCustomSources = webServiceDataSources
.Where(x => !webServiceSources.Any(ws => ws.ServiceUrl == x.ServiceUrl))
.ToList();
var rebuiltDataSources = new List<object>();
foreach (var ws in matchedDataSources)
{
var matchingCustom = webServiceDataSources.FirstOrDefault(x => x.ServiceUrl == ws.ServiceUrl);
var paramValues = JsonConvert.DeserializeObject<Dictionary<string, object>>(matchingCustom?.ParameterValues);
var updatedWs = new CustomeWebServiceDataSource
{
Name = ws.Name,
DataEncoding = ws.DataEncoding.CodePage,
Method = ws.Method.ToString(),
Parameters = ws.Parameters.Select(p => new DataSourceParameter
{
Name = p.Name,
Value = new DataSourceParameterValue { Value = p.Value?.ToString() },
WebServiceParameterType = p.WebServiceParameterType.ToString()
}).ToList(),
ServiceUrl = ws.ServiceUrl,
DataSelector = ws.DataSelector
};
updatedWs.SetParameterValues(paramValues);
rebuiltDataSources.Add(updatedWs);
}
// Add new unmatched custom sources
rebuiltDataSources.AddRange(unmatchedCustomSources);
// Preserve non-WebServiceDataSources
var otherDataSources = originalDataSources.Where(ds => ds is not WebServiceDataSource);
rebuiltDataSources.AddRange(otherDataSources);
// Serialize updated report and inject data sources
var reportContent = SerializeReportToJson(reportDocument);
var reportJson = JsonConvert.DeserializeObject<JToken>(reportContent);
// Use full polymorphic list
reportJson["DataSources"] = JsonConvert.DeserializeObject<JArray>(JsonConvert.SerializeObject(rebuiltDataSources));
reportContent = JsonConvert.SerializeObject(reportJson);
using MemoryStream finalStream = new(System.Text.Encoding.UTF8.GetBytes(reportContent));
var serializer = new ReportJsonSerializer();
return (Telerik.Reporting.Report)serializer.Deserialize(finalStream);
}
catch
{
return null;
}
}return (Telerik.Reporting.Report)serializer.Deserialize(finalStream);

Afer update to the newes Version , the context menu spans the full width of the window. see screenshot. its not possible to click a submenu.
how can i fix this?
thanks Thomas
The Native Blazor Report Viewer uses Blazor Multiselect by default for multiselect parameters. This becomes very cluttered when many items are selected.
I want to display parameters in a multi-select dropdown list with check boxes, exactly like this: https://demos.telerik.com/aspnet-ajax/combobox/examples/functionality/checkboxes/defaultcs.aspx
The equivalent Blazor demo is more cluttered as selections showing in the select box: https://www.telerik.com/blazor-ui/documentation/knowledge-base/multiselect-checkbox-in-dropdown
The article here https://docs.telerik.com/reporting/embedding-reports/display-reports-in-applications/web-application/native-blazor-report-viewer/customizing/how-to-create-custom-parameter-editors has an example on how to customize the parameter widget in Native Blazor Report Viewer.
Can anyone here share the code to create a nice clean multi-select dropdown list with check boxes for a parameter in the Native Blazor Report Viewer?

Hi Telerik reporting support team,
We are looking for a solution to draw 2 series of chart in the same Graph: LineSeries and BarSeries. We did it successfully in Telerik WPF but not in Reporting.
In WPF, we can draw 2 series with 2 datasources in the same Graph.
In Reporting, we tried to draw 2 graphs, the bar overlays on line, but unfortunately, they are not positioned in the same scale (see picture).
Do you have any suggestion to us to achieve this behaviour?
Many thank for your help,
Currently we're using a pictureBox as a Watermark, but this only shows on the first page of the record.
We also created a binding to show/hide the image.
When using a real Watermark it is correctly displayed on every page, but we cannot add a binding to conditionally show/hide it.
How can we implement a Watermark that both is displayed on every page, but also is only shown on a specific condition?
Kind regards.

We just updated Telerik Reporting to 19.1.25.521.
Our application uses WPF but because of historical reasons, we use the WinForms ReportViewer hosted in a WindowsFormsHost control.
Since the latest update (coming from Telerik Reporting Q1 2025), we get a NullReferenceException when the ReportViewer is about to display the report after loading it.
System.NullReferenceException
HResult=0x80004003
Message=Object reference not set to an instance of an object.
Source=Telerik.ReportViewer.WinForms
StackTrace:
at Telerik.ReportViewer.WinForms.Licensing.UiLicensePresenter.ShowWatermark(Action showWatermarkCallback)
It seems to have something to do with Licensing? We have manually placed the [assembly: global::Telerik.Licensing.EvidenceAttribute... declarations for Telerik UI for WPF and Telerik Reporting in the project, as it is instructed in your documentation. The regular Telerik WPF controls work fine in our application.
I'm trying to generate a report in my Blazor application.
What I’ve done so far:
.trdp file and embedded it into my Blazor project.Now here's what I want to do:
.trdp report.
I created a report using the Standalone Designer (in .trdp format). In the data connection, I configured it to use a shared connection. From within the Designer, everything works fine — I can preview and export to PDF without any issues.
I then created a console project (code shown below) to try exporting the report to PDF.
In the project's configuration file, I added a connection string to use.
However, when executing the following line:
RenderingResult result = reportProcessor.RenderReport("PDF", sourceReportSource, deviceInfo);I get an error in the Inner Exception:
Keyword not supported: 'host'.
My PostgreSQL connection string is:"Host=localhost;Port=5432;Database=crp;Username=postgres;Password=****"
But the connection string is correct — it’s exactly the same one I use in the Standalone Designer, where it works without any problem.
If I embed the connection string directly in the report instead of using a shared connection, everything works fine.
Any idea what could be causing this?
static void Main(string[] args)
{
var builder = new ConfigurationBuilder()
.SetBasePath(Directory.GetCurrentDirectory())
.AddJsonFile("appsettings.json", optional: false, reloadOnChange: true);
IConfiguration config = builder.Build();
string connectionString = config.GetConnectionString("crp");
string reportName = @"D:\dev\telerik-reporting\reports\report.trdp";
var reportProcessor = new Telerik.Reporting.Processing.ReportProcessor();
// set any deviceInfo settings if necessary
var deviceInfo = new System.Collections.Hashtable();
var sourceReportSource = new Telerik.Reporting.UriReportSource();
sourceReportSource.Uri = reportName;
sourceReportSource.Parameters.Add("procedure_id", 6);
RenderingResult result = reportProcessor.RenderReport("PDF", sourceReportSource, deviceInfo);
if (!result.HasErrors)
{
//string fileName = result.DocumentName + "." + result.Extension;
string fileName = "file.pdf";
string path = @"D:\";
//string path = System.IO.Path.GetTempPath();
string filePath = System.IO.Path.Combine(path, fileName);
using (System.IO.FileStream fs = new System.IO.FileStream(filePath, System.IO.FileMode.Create))
{
fs.Write(result.DocumentBytes, 0, result.DocumentBytes.Length);
}
}
}Hi All :
I am working with Crystal Report to Telerik Report conversion. After I have generated a target trdp file, I found that the parameters in crystal report is not installed to the target report.
I have to manually install the parameters back to the
Here is the original Crystal Report with a parameter.
The target report : (No parameter can be found in Report Explorer, I have to install the parameter to make the start the preview(
My Question is : Do I have to manually install the parameter to the target Telerik report after running the conversion tools?
Thank you in advance.
